Обратная связь
Лицензии
Техническое описание
Презентация
Видео
Контрольный пример
Описание системы
Главная
 

Глава 5. Договор

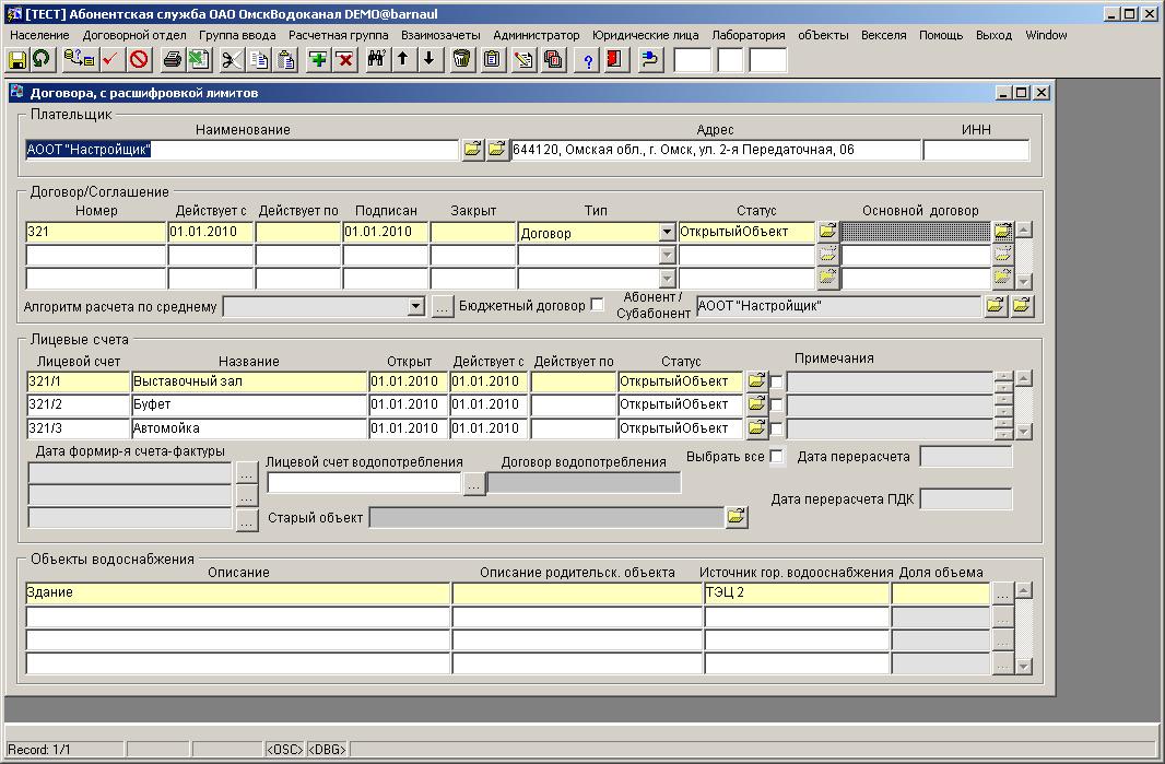
Для расчета начислений по объекту водоснабжения необходимо внести договор. В системе учитываются плательщик, юридический адрес плательщика (и другие реквизиты), дата подписания договора, дата возникновения отношений, признак "бюджетный договор", лицевые счета по договору, абонент. Плательщик и абонент могут быть разными юридическими лицами. Начисления по договору (лицевому счету) и формирование счетов-фактур могут выполняться автоматически. Для задания даты расчета и формирования счетов-фактур предназначено поле Дата формирования счета-фактуры. Возможно автоматически проводить расчет и выставлять счета-фактуры три раза за учетный период по одному договору, например, десятого, двадцатого и тридцатого числа каждого месяца. Имеется возможность расчета водопотребления и водоотведения в разных договорах по одному и тому же объекту водоснабжения.

Рисунок 5-1. Договор



<< Приборы учета          Текст договора >>          Содержание
 

Мы всегда открыты для сотрудничества

www.lab321.ru
ООО «Лаборатория систем 321»
г. Омск, ул. Певцова, д. 7

pp@lab321.ru
+7 (3812) 24-54-12
+7 (3812) 24-63-16